Ecomerce
Plataforma de comercio electrónico escalable con stacks modernos.
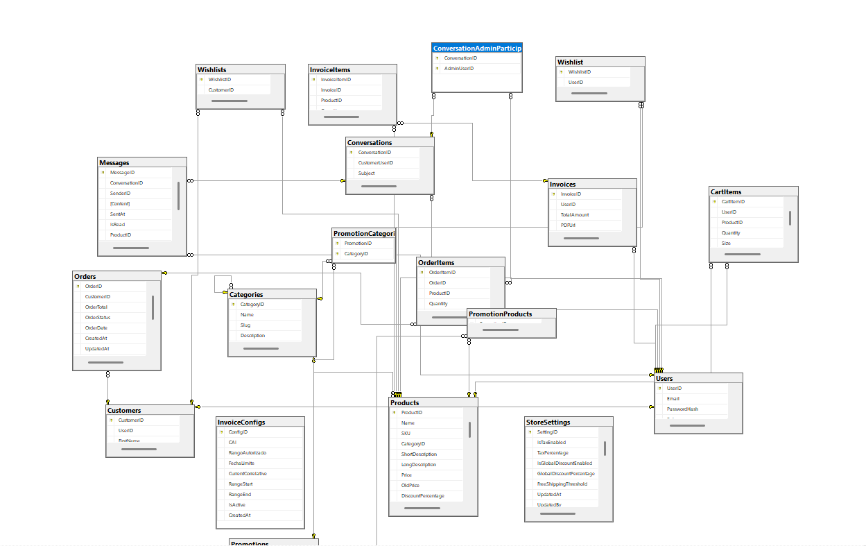
Capturas del Proyecto
Versión de Escritorio
















































Versión Móvil








Base de Datos


Sobre el Proyecto
Ecomerce es una plataforma de comercio electrónico integral diseñada para gestionar ventas, inventario y usuarios con una experiencia de usuario fluida. Desarrollado con un backend robusto en C# y .NET y un frontend dinámico.
Detalles adicionales sobre el funcionamiento, el propósito y el valor que aporta este proyecto.
Perspectiva del Desarrollador
Desafío Técnico
Descripción de un problema técnico resuelto durante la creación del proyecto.
Solución Escalable
Cómo se abordó la escalabilidad o el rendimiento.
Stack Tecnológico
El proyecto fue construido utilizando herramientas modernas y robustas.
- SQL Server
- Vue
- React
- C#
- .NET
- Cloudflare